Project

RawBankEditor

Program for editing sound bank data for the INISS program

Technologies

C#Windows Forms

Development period

07/2021 - 10/2022

Category

Desktop application

About

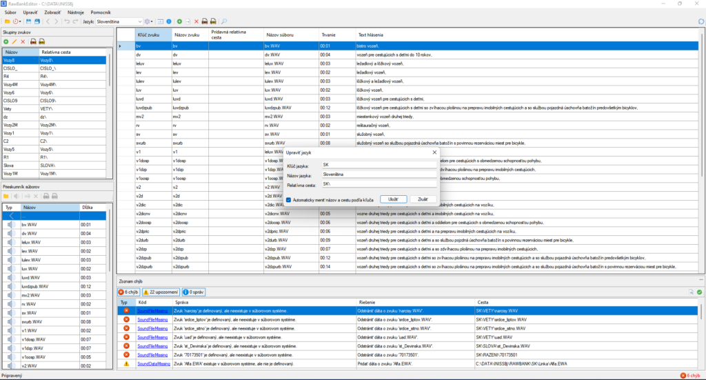
This program is used to manage the sound bank located in the RAWBANK folder of the INISS program. It is basically an extended version of the ZvukBase.exe program that comes with INISS. Compared to it, RawBankEditor has the following features:

  • Improved graphical interface
  • Automatic detection of the length of sounds
  • Converting .WAV sounds to .EWA and vice versa
  • A comprehensive list of errors, warnings and messages that the program found when checking the sound bank
  • Easily add and edit bank languages, sound groups and sounds themselves
  • Undo/Redo function

RawBankEditor is programmed in C# 9 and uses .NET Framework 4.8.

Gallery

Basic workspace
Basic workspace with dark mode on